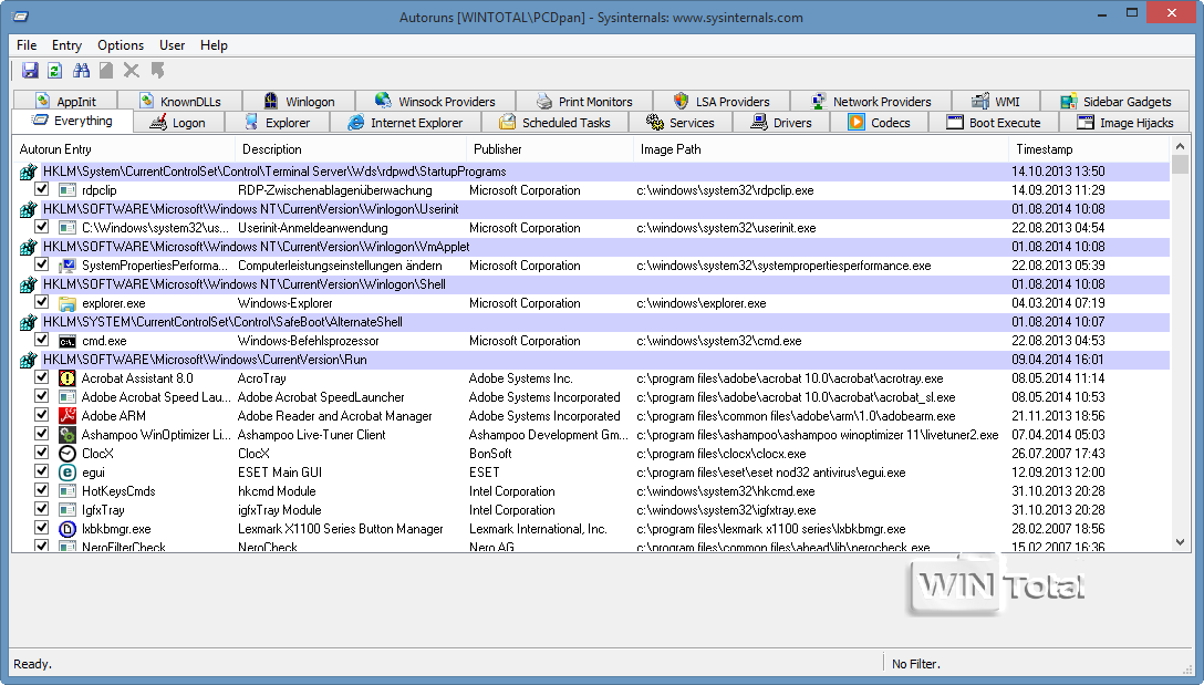
Autoruns listet alle Autostarteinträge von Windows übersichtlich auf und kann diese einfach editieren.
- Vollständiger Überblick über alle Autostarteinträge
- Einfaches An- und Abschalten von Einträgen
- Portabel
- Für unversierte Anwender keine Prognose oder Hinweis, ob der Eintrag wichtig ist oder nicht
- nur in englischer Sprache verfügbar
Sysinternals Autoruns listet neben den bekannten Autostarteinträgen auch solche vom Browser bzw. Windows Explorer auf, die von der Oberfläche für verschiedene Aufgaben nachgeladen werden. Auch BHOs (Browser Help Objects) für den Internet Explorer bleiben Autoruns nicht verborgen.
Tiefgreifende Analyse und Verwaltung von Autostarteinträgen
Vor jedem Autostarteintrag befindet sich ein Aktivierungskästchen über das der Anwender bestimmt, ob der entsprechende Prozess weiterhin automatisch gestartet werden soll. Alle automatisch geladenen Komponenten lassen sich gleich an Ort und Stelle deaktivieren, entfernen, kopieren, zum Windows-Eintrag springen, zum Registry-Eintrag springen, zu den „Eigenschaften“ springen oder online nach dem Eintrag suchen.
Ausführliche Beschreibung: Autoruns als Teil der Sysinternals Suite ist ein sehr mächtiges Werkzeug. In unserem Artikel Windows Sysinternals – Kostenlose Profitools zur Diagnose von Microsoft beschreiben wir Autoruns und viele der weiteren Tools in der Praxis.
Zusätzlich zur Variante mit grafischer Benutzeroberfläche (autoruns.exe) steht auch eine Kommandozeilenversion (autorunsc.exe) zur Verfügung, mit der die Daten im CSV-Format ausgegeben werden können.
Keine Einträge sichtbar?: Sollten Sie bei einigen Registerkarten keine Einträge vorfinden, sollten Sie die „Filter Options“ (unter Options) ändern..
Die neue Version behebt einige Probleme und unterstützt die Ausgabe von Authentifizierungscode (Hash Reporting) nach SHA1 und SHA256 über den Service „autorunsc“. Zusätzlich wurde die Registerkarte WMI hinzugefügt. Aktiviert man über „Options“, „Scan Options“ die Funktion „Check VirusTotal.com„, sendet Autoruns die Hash-Werte der Dateien an VirusTotal.
| Verfügbare Downloads: | ||
|---|---|---|
| Freeware | Version: 14.11 |
Weitere Informationen
Portabel: Diese Anwendung kann z.B. auf USB-Sticks verwendet werden.





(42 votes, average: 4,40 out of 5)